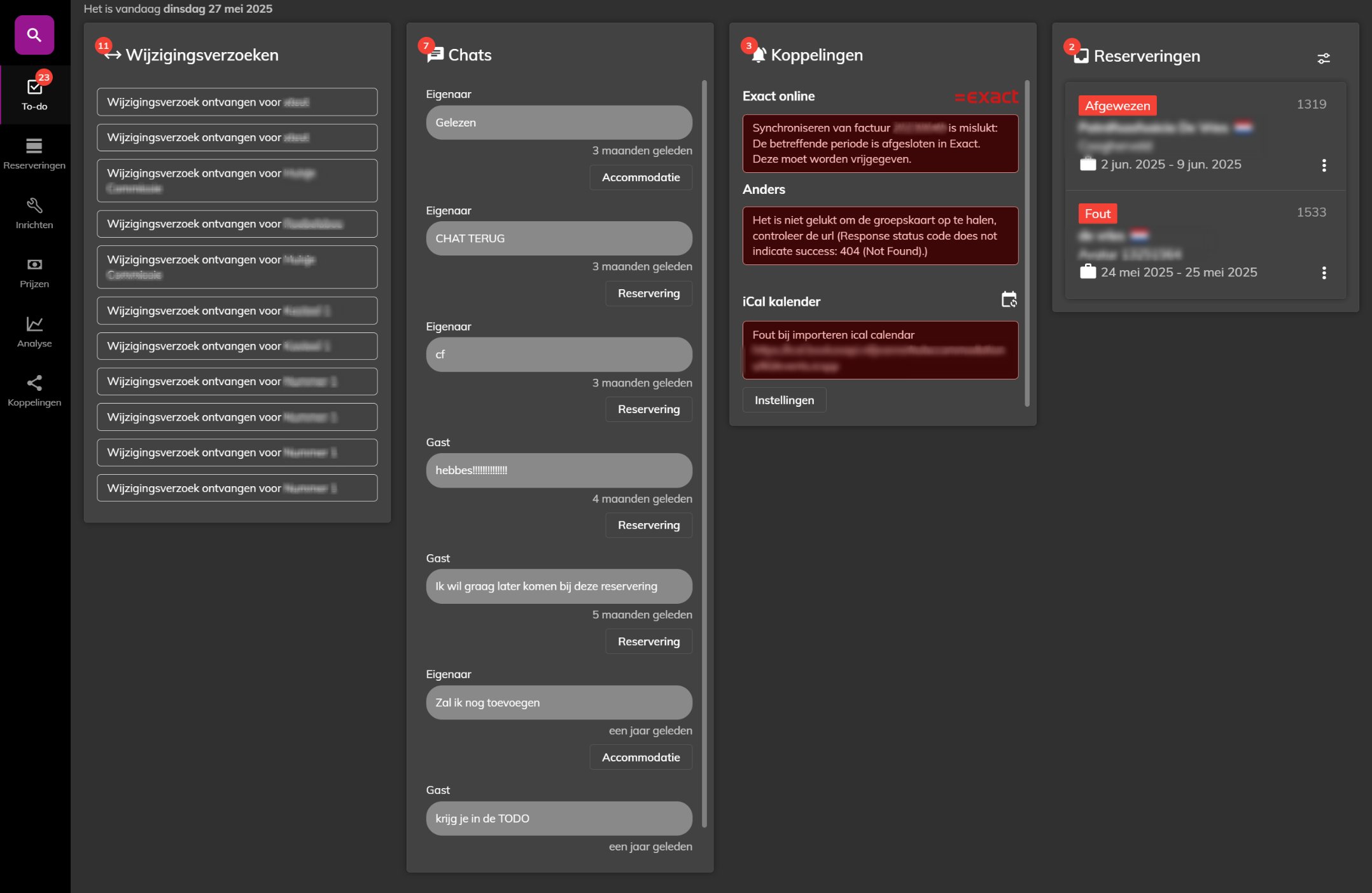
Het To-do scherm
Vanuit het To-do scherm kun je direct zien welke punten jouw aandacht nodig hebben.
To-do zit in het menu links, via een rood bolletje zie je direct dat er punten zijn die handelingen nodig hebben.
Hier worden te controleren reserveringen getoond en meldingen uit de aanwezige koppelingen.

De To-do punten verdwijnen uit het overzicht als de reserveringen zijn opgeslagen als bevestiging of factuur en bij Koppelingen de fouten zijn opgelost.
Als je een reservering die niet gefactureerd kan worden wilt verwijderen uit To-do, dan kun je dit op onderstaande manier doen.

De meldingen van de koppelingen geven doorgaans aan wat er gedaan moet worden om de melding op te lossen.
* De getoonde To-do's verschillen per database en functies en koppelingen die gebruikt worden.
Soms is er een wijziging uit booking.com of het vvv/ travelbase, dan staat deze reservering als fout in to do. Deze alert verdwijnt op het moment dat de aanpassing wordt doorgevoerd. Hiervoor open je de reservering, past eventueel aan, en slaat opnieuw op.
Een notificatie kun je ook verwijderen met de knop verwijder uit To-do.
Was dit artikel nuttig?
Dat is fantastisch!
Hartelijk dank voor uw beoordeling
Sorry dat we u niet konden helpen
Hartelijk dank voor uw beoordeling
Feedback verzonden
We stellen uw moeite op prijs en zullen proberen het artikel te verbeteren