Alleen beschikbaar als u gebruikt maakt van de eigenarenmodule
Wanneer je gebruik maakt van de eigenaren module van Bookzo kun je via Bookzo Web - Eigenaren behalve gemakkelijk eigenaren inzien, ook eigenaren aanmaken.
INHOUDSOPGAVE
- Eigenaar aanmaken
- Eigenaar koppelen aan accommodatie
- Accommodatie wisselt van eigenaar
- Reviews tonen aan eigenaar
- Extra gegevens via Desktop
- Bijlage toevoegen aan eigenaar.
- Extra kosten optioneel voor eigenaar
- Kosten alleen voor eigenaar
- Gekoppelde eigenaar
Eigenaar aanmaken
In Bookzo Web kun je via het menu Eigenaren een nieuwe eigenaar aanmaken.
Hiervoor druk op het paarse plusje links bovenin het scherm.

Er opent een venster waar je de persoonsgegevens van de eigenaar kunt invoeren. Je kunt hier zelf de gegevens invoeren of wanneer je gegevens wilt kopiëren/plakken kun je kiezen voor het gebruik van de AI-assistent.

Eigenaar koppelen aan accommodatie
Wanneer je een eigenaar hebt aangemaakt kun je deze koppelen aan een accommodatie.
Dit doe je door naar het menu Accommodaties te gaan en de betreffende accommodatie te openen. Hier kun je een eigenaar selecteren (of direct een nieuwe eigenaar aanmaken).

Bij de eigenaar zelf zie je de gekoppelde accommodaties nu terug onder het tabje Accommodaties.
Accommodatie wisselt van eigenaar
Wisselt een accommodatie van eigenaar? Houdt dan rekening met onderstaande stappen als je gekoppeld bent met de administratie.
- Maak eerst de eindafrekening voor de huidige eigenaar.
- Synchroniseer daarna met de administratie.
- Maak de nieuwe eigenaar aan en voeg deze toe aan de accommodatie. Dit doe je door de huidige eigenaar te verwijderen en een nieuwe te selecteren of nieuw aan te maken.
Let op! Het gebeurt wel eens dat het synchroniseren met de administratie (2) wordt overgeslagen en dat direct de nieuwe eigenaar wordt toegevoegd aan de accommodatie.
In dat geval moet e.e.a. worden teruggedraaid om dit te herstellen. Hieronder de te nemen stappen:
- De laatste eindafrekeningen verwijderen voor zowel de oude als de nieuwe eigenaar.
- Synchroniseer met de administratie.
- Zet de accommodatie weer op naam van de oude eigenaar.
- Maak de eindafrekening voor de oude eigenaar.
- Synchroniseer met de administratie.
- Zet de accommodatie op naam van de nieuwe eigenaar.
- Maak een eindafrekening voor de nieuwe eigenaar.
- Synchroniseren met de administratie.
Reviews tonen aan eigenaar
Wil je dat de eigenaar de reviews kan inzien dan kun je dit instellen in de eigenarenmodule. Hiervoor ga je naar het menu Meer - Koppelingen - Eigenarenmodule.

Onder het tabje Reserveringen kun je aangeven dat de eigenaren de reviews mogen bekijken.

In de Eigenarenomgeving wordt een tabje Reviews getoond.

In het overzicht wort het gemiddeld cijfer plus het laagste en hoogste cijfer getoond.
Bij doorklikken op de review zie je de antwoorden op alle vragen.
Extra gegevens via Desktop
Maak je gebruik van provisie of commissie afspraken dan kun je deze, mag de eigenaar een x aantal dagen zelf gebruiken, dan kun je deze gegevens, voor nu nog, aanvullen in Bookzo Desktop.
| Wachtwoord online | vul hier een wachtwoord voor de eigenaar in. Middels een combinatie van zijn e-mail adres en het wachtwoord heeft de eigenaar toegang tot zijn persoonlijke online overzicht. Hier kan hij de afrekeningen en de bezetting van zijn accommodatie(s) terug zien. Tip: gebruik bijvoorbeeld www.onlinewachtwoordgenerator.nl om snel en eenvoudig een sterk wachtwoord aan te maken |
| Provisie | vul hier het percentage in van de provisie die u over de verhuurbemiddeling ontvangt |
| Dagen eigen gebruik | vul hier het aantal dagen in dat de eigenaar gebruik mag maken van zijn eigen accommodatie |
| Korting eigen gebruik | vul hier het kortingspercentage in waarvoor de eigenaar gebruik mag maken van zijn eigen accommodatie. Als de eigenaar bijvoorbeeld niets hoeft te betalen, vul hier dan 100% in |
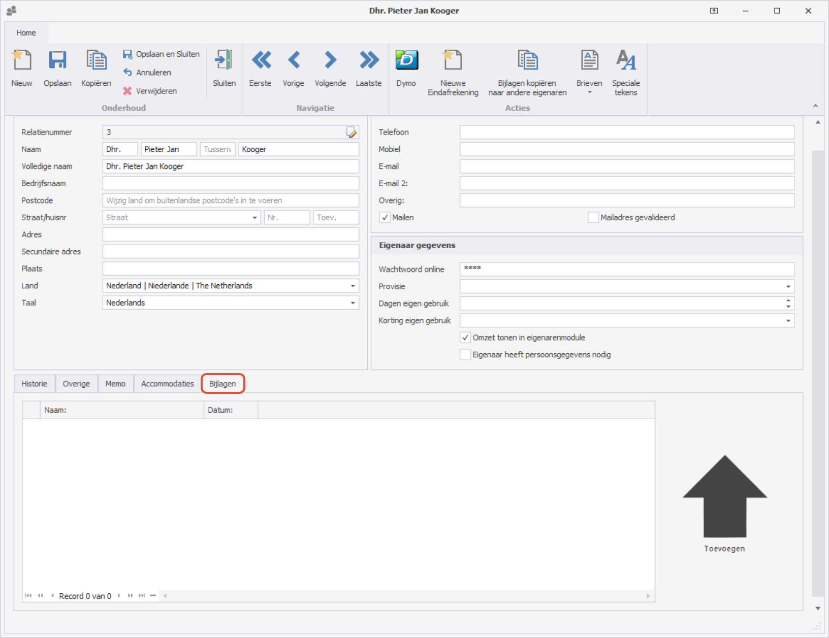
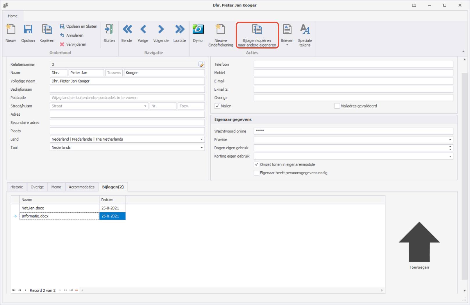
Bijlage toevoegen aan eigenaar.
Ga naar Stamgegevens - Eigenaren in Bookzo Desktop en dubbelklik op een eigenaar om deze te openen.
Ga naar het tabblad Bijlage om een bijlage te uploaden.

Wil je dezelfde bijlage kopiëren naar andere eigenaren druk je op de knop Bijlage kopiëren naar andere eigenaren en selecteer je de eigenaren waar je deze ook wilt uploaden.

Extra kosten optioneel voor eigenaar
Bijvoorbeeld: Een gast dient schoonmaakkosten te betalen maar voor de eigenaar zijn deze kosten optioneel.
De eigenaar kan bij het maken van een nieuwe reservering in het Eigenarenportal aanvinken of hij van de schoonmaak gebruikt wilt maken of niet. Stel de kosten bij Extra kosten aanmaken in zoals ze voor de gast moeten worden opgevoerd.
Bij het tabje 'Geavanceerd' is het mogelijk om aan te geven dat de kosten optioneel bijgeboekt kunnen worden door de eigenaar en dus niet verplicht zijn

Kosten alleen voor eigenaar
Voorwaarde is wel dat de boeking wordt gedaan via de Mijn omgeving van de eigenaar.
In sommige gevallen wil je kosten niet boekbaar hebben voor gasten maar alleen voor eigenaren. Of juist kosten verwijderen wanneer een eigenaar een boeking doet. Deze instellingen kun je kwijt in Bookzo Desktop onder Stamgegevens - Touroperators.
Maak eerst de extra kosten aan die niet voor gasten beschikbaar moeten zijn, maar wel in de eigenarenomgeving getoond of toegevoegd moeten worden. Als de kosten alleen voor de eigenaar zijn, vink je 'Automatisch toevoegen' en 'Online te boeken' niet aan bij de instellingen van de extra kosten, zo ziet de gast de kosten niet terug op de website.
Koppel de kosten wel aan de accommodatie.
Ga nu naar Stamgegevens Touroperator
Als een boeking wordt gemaakt via het Eigenarenportal dan heeft de reservering altijd bij Touroperator 'Eigenarenportal' staan

Als een eigenaar een boeking maakt voor een ander staat hier 'Eigenarenportal voor ander'

Maak een nieuw Touroperator aan en vul bij Channelmanagercode 'Eigenarenportal' of 'Eigenarenportal voor ander' in
Vervolgens ga je naar het tabje Extra kosten. Hier kun je instellen dat alle bestaande kosten worden verwijderd in het geval een eigenaar een boeking maakt.

Vervolgens klik je onder Code en voeg je de kosten die van toepassing zijn toe, bij 'Type' heb je vier mogelijkheden

- Verwijder uit reservering, deze is alleen van toepassing als je het vinkje bij 'Alle bestaande kosten verwijderen' uit staat
- Toevoegen aan reservering, dit zou geschikt zijn voor kosten die alleen gelden voor de eigenaar bijv.
- Toevoegen aan reservering en van de huur aftrekken, in het geval kosten in mindering van de huur worden gebracht
- Optioneel toe te voegen aan reservering, zorgt ervoor dat de eigenaar deze vanuit het portal optioneel kan toevoegen. Dit wordt dan weergegeven als onderstaande.
Gekoppelde eigenaar
Open de eigenaar waaraan je een andere eigenaar wilt koppelen enk kies Mijn omgeving.
Klik vervolgens op Gekoppelde eigenaren, je krijgt nu de keuze een mede-eigenaar aan te maken of te kiezen uit een bestaande.
Let op! Het is alleen mogelijk om een bestaande eigenaar te koppelen die een mailadres en geen accommodaties heeft.
Gekoppelde eigenaren hebben dezelfde rechten en instellingen als de hoofdeigenaar.
Was dit artikel nuttig?
Dat is fantastisch!
Hartelijk dank voor uw beoordeling
Sorry dat we u niet konden helpen
Hartelijk dank voor uw beoordeling
Feedback verzonden
We stellen uw moeite op prijs en zullen proberen het artikel te verbeteren
